В данной статье мы рассмотрим организацию доступа к FTP-серверу из Интернета, способы подключения к FTP-серверу и настройку проброса (перенаправления) портов через интернет-центр Keenetic с микропрограммой NDMS V1.
В интернет-центре Keenetic есть встроенный FTP-сервер, с помощью которого можно обеспечить удаленный доступ к USB-накопителю из локальной и из внешней сети (из Интернета).
Обращаем ваше внимание, что в данном интернет-центре реализовано:
- Сетевое использование USB-накопителей с файловыми системами FAT/FAT32/EXT2/EXT3/NTFS;
- FTP-сервер с возможностью доступа из Интернета поддерживает пассивный режим работы;
- До 10 одновременных подключений.
В данной статье мы рассмотрим организацию доступа к FTP-серверу из Интернета, способы подключения к FTP-серверу и настройку проброса (перенаправления) портов через интернет-центр Keenetic (с микропрограммой V1.0).
Найти информацио о том, как в интернет-центре серии Keenetic (с микропрограммой NDMS V2) организовать FTP-сервер с доступом из Интернета, можно в статье: «Настройка интернет-центра для организации FTP-сервера с доступом из Интернета»
Обращаем ваше внимание, что некоторые провайдеры (компании предоставляющие доступ в Интернет) осуществляют фильтрацию входящего трафика пользователей по стандартным протоколам и портам (например, фильтрацию по 21 (FTP), 80 (HTTP) и другим портам). В связи с этим необходимо точно знать, что порт, по которому работает FTP-сервер, не блокируется провайдером. Для проверки открыт ли порт, можно воспользоваться интернет-сервисом http://domw.net/ или http://nmap-online.com.
Приступаем к настройке интернет-центра. Для начала нам нужно подключиться к веб-интерфейсу устройства. Данная процедура описана в статье: «Подключение к веб-конфигуратору интернет-центра»
Подключившись, вы увидите окно статуса (системный монитор). Убедитесь, что ваш USB-накопитель, подключенный к интернет-центру, определен устройством.

Если USB-накопитель успешно определен, можно перейти к настройке сервера FTP.
Настройка состоит из двух частей: конфигурации сервера и создания аккаунтов (учетных записей пользователей) для доступа к нему.
Перейдите на вкладку USB-приложения > Сервер FTP

Необходимо установить галочку в полях "Включить FTP-сервер", "Разрешить доступ из Интернета" и указать номер порта FTP-сервера (порт 21 используется по умолчанию и является зарезервированным).
При включении функции "Разрешить анонимный доступ для загрузки файлов с сервера" логин и пароль при подключении к FTP-серверу запрашиваться не будет. Функция "Разрешить полный доступ анонимным пользователям" позволит пользователям как читать, так и записывать (удалять) информацию на носителе.
Если же планируется подключение из Интернета или же вы не доверяете пользователям вашей локальной сети, то необходимо позаботиться о безопасности путем создания учетных записей пользователей.

На вкладке Учетные записи можно создать аккаунты для подключения к FTP-серверу и задать права доступа (привилегии). В нашем примере создана учетная запись guest (гость) с правами на чтение файлов с накопителя.
При подключении к FTP-серверу будет запрошен логин и пароль.

Для подключения из Интернета необходимо включить опцию "Разрешить доступ из Интернета". Для этого на WAN-интерфейсе Keenetic должен быть установлен "белый IP-адрес" (глобальный IP-адрес) сети Интернет.
- Для того чтобы проверить, является ли ваш адрес таковым, можно воспользоваться сервисом myip.ru (или любым подобным). Вам будет показан IP-адрес, под которым был произведен запрос на сайт; если он совпадает с IP-адресом, выданным на WAN-интерфесе интернет-центра, значит, вам выдан «белый IP».
- IP-адреса частного диапазона (неиспользуемые в глобальной сети) попадают в данные диапазоны:
10.0.0.0 — 10.255.255.255 (10.0.0.0/8 или 10/8),
172.16.0.0 — 172.31.255.255 (172.16.0.0/12 или 172.16/12),
192.168.0.0 — 192.168.255.255 (192.168.0.0/16 или 192.168/16).
Соответственно, если ваш IP-адрес на WAN-интерфейсе имеет такой адрес, то это «серый» IP.
IP-адрес бывает статическим (постоянным) и динамическим (сменяющимся каждый раз при подключении к Интернету). Если используется статический IP-адрес, то для подключения к серверу достаточно указывать его. Если же провайдер выдает вам динамический IP-адрес, то необходимо воспользоваться услугой DynDNS (динамический DNS).
Допустим, вы уже зарегистрировали аккаунт на DynDNS.org, теперь нам необходимо ввести данные аккаунта во вкладке Интернет > Доменное имя

Теперь вы сможете производить подключение к FTP-серверу по доменному имени (в нашем примере по доменному имени keenetic.dyndns-ip.com). Использование DynDNS удобно даже при использовании статического IP – вы всегда можете привязать домен к другому IP-адресу, да и вводить буквенное имя гораздо удобнее, чем запоминать цифры IP-адреса.
Выше мы рассмотрели этапы настройки FTP-сервера в интернет-центре Keenetic. Теперь давайте рассмотрим способы подключения к FTP-серверу.
1. Подключение по FTP из режима командной строки:

2. Подключение с помощью веб-браузера. В таком случае в адресной строке браузера необходимо вводить ftp://<имя домена или IP адрес>:<порт подключения>. Если используется стандартный номер FTP-порта (21), то его можно не вводить. Пример: ftp://keenetic.dyndns-ip.com/

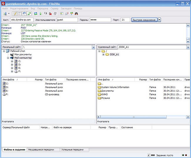
3. Подключение с помощью программного FTP-клиента (например, бесплатного FTP-клиента FileZilla).

Если же на одном из ваших компьютеров локальной сети, подключенных к интернет-центру Keenetic, запущен программный FTP-сервер, в этом случае достаточно только перенаправить порт FTP-сервера на данный компьютер. Производится эта операция на вкладке Домашняя сеть > Серверы

Укажите IP-адрес FTP-сервера, номер порта и протокол (FTP использует транспортный протокол TCP).
- Если перенаправленный порт будет совпадать с портом FTP-сервера Keenetic, то запросы будут перенаправлены на локальный программный FTP-сервер (на компьютер).
- Можно изменить стандартный порт подключения (21 порт) к FTP-серверу Keenetic на любой другой свободный (например, 2121); в таком случае можно использовать и локальный FTP-сервер (на компьютере) и FTP-сервер устройства (на Keenetic).
Также необходимо убедиться, что компьютер, на котором запущен локальный программный FTP-сервер, имеет статический IP-адрес (указывается в настройках сетевого подключения компьютера) и данный IP-адрес не пересекается с пулом IP-адресов DHCP-сервера интернет-центра Keenetic.
Рекомендуется привязать (фиксировать) IP-адрес по MAC-адресу компьютера, чтобы определенному компьютеру интернет-центр Keenetic всегда выдавал один и тот же IP-адрес.

В нашем примере компьютер с адресом 192.168.1.33 является FTP-сервером. Также можно ввести данные вручную, в верхних полях ("MAC-адрес" и "Выдавать IP-адрес").
KB-2159